HIS Certification with the LDRA tool suite
Overview
![]() |
HIS Standards Menu |
The HIS working group Software Test released a common subset of the rules from the 1998 version of the MISRA Guidelines that would be applicable for HIS and published these on the HIS website. http://www.automotive-his.de This document specifies the additional rules which will be applicable to HIS from the MISRA Guidelines Version 2004.
HIS - Herstellerinitiative Software is a committee drawn from the following companies:
Audi AG
BMW AG
Daimler AG
Porsche AG
Volkswagen AG
HIS Certification with the LDRA Tool Suite
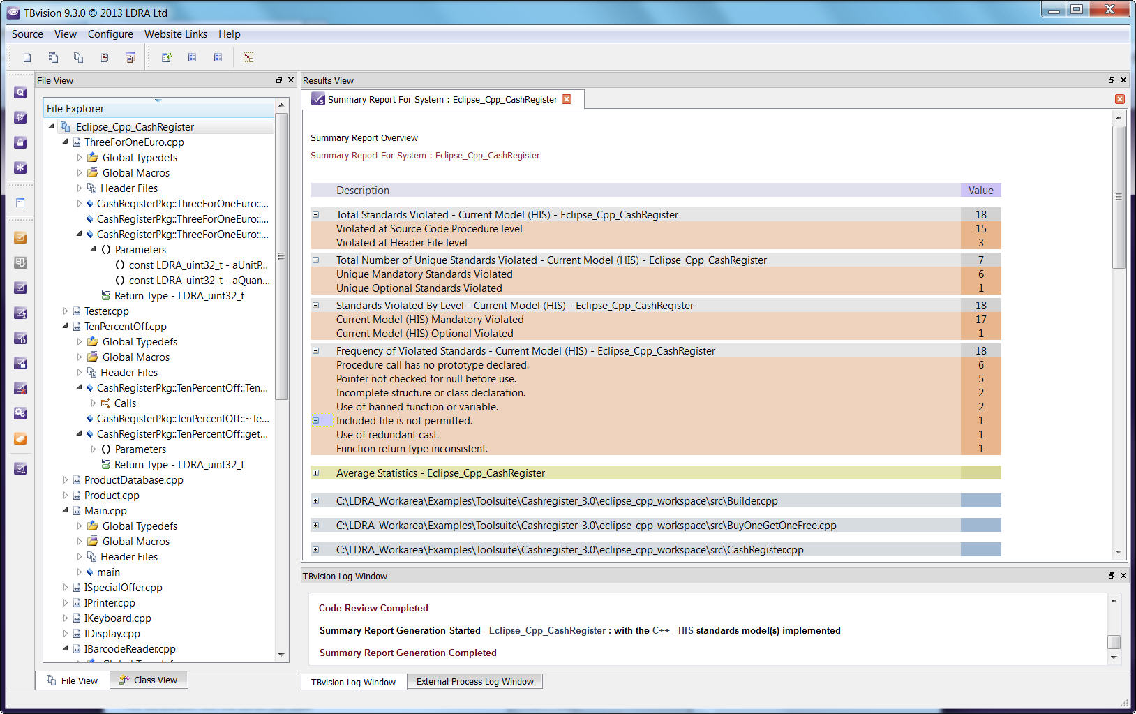
![]() |
HIS Summary Report |
The HIS standard encompasses 115 rules. The LDRA tool suite implements 108, partially implements 3, 1 is to not yet implemented and 3 are not deemed to be statically analysable by the MISRA committee. Specific details on the HIS standard and LDRA's compliance can be found in the LDRA MISRA-C:1998 - HIS Mapping document above. (Registration required)
Obtaining Further Information
Specific details on the HIS AK Software Test Standard can be found at: http://www.automotive-his.de.
"The Motor Industry Software Reliability Association" (MISRA) have released two documents one in 1998 and the second in 2004 on the subject of "Guidelines for the use of the C language."

