LDRArules® - Programming Standards Checker
Overview
LDRArules, is a product which provides companies with the ability to easily see how the source code performs in the areas of:
- Industry-specific and user-defined standards
- Security vulnerabilities
- Fault detection
- Adherence to programming standards
LDRArules incorporates next-generation reporting capabilities to show code quality, fault detection and avoidance measures. Users have the ability to quickly and easily view results in call graphs, flow graphs and code review reports in an easy-to-read, intuitive format. LDRArules enhances collaboration and communication across all members of the development team through an easy-to-use graphical user interface and sophisticated reporting mechanisms.
![]() |
LDRArules Code Review GUI |
These measures combine to quickly analyse and report valuable information on the project code base to testers, developers, and project managers. With this information development teams can quickly identify and repair any coding flaws, speed up the development cycle, and reduce overall development cost.
HCC Embedded, a TCP/IP and file systems provider to companies developing software for medical, transport, industrial and aerospace markets, chose LDRA tools to enforce MISRA-C:2004 to ensure its products delivered superior quality, stability and portability for its customers. HCC Embedded’s CEO Dave Hughes confirmed, “LDRA’s tools helped us adopt a more disciplined process. We needed a standards checker that systematically enforced good programming methods.”
With this methodology, programming errors are identified when code is being written and, therefore, can be immediately corrected. This shortens the debug process and mitigates schedule, safety and security risk.
LDRArules – Enabling Software Standards-based Development
Software teams can effectively enforce industry or company coding standards. The LDRA tool suite provides the most comprehensive C/C++, Java and Ada coding standards enforcement available on the market today.
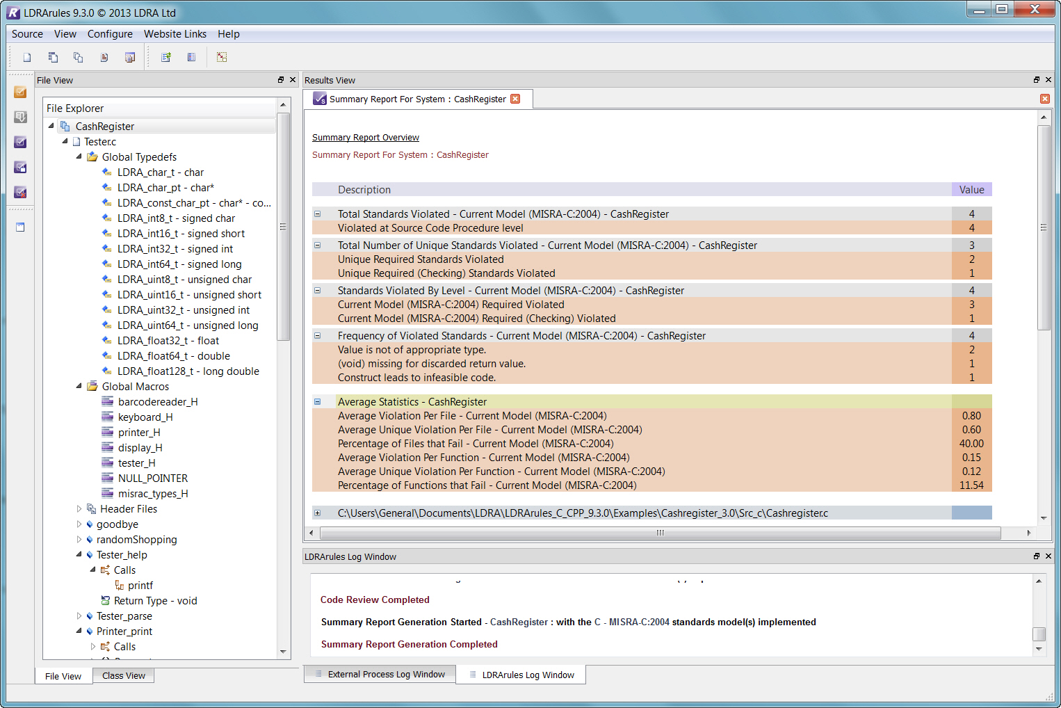
![]() |
LDRArules Summary Report |
A representative list includes:
- HIS (Herstellerinitiative Software)
- GJB (Chinese Military Standard)
- CERT C/CERT J secure coding standard
- CWE (Common Weakness Enumeration)
- SAMATE Reference Dataset (SRD)
- Company developed standards
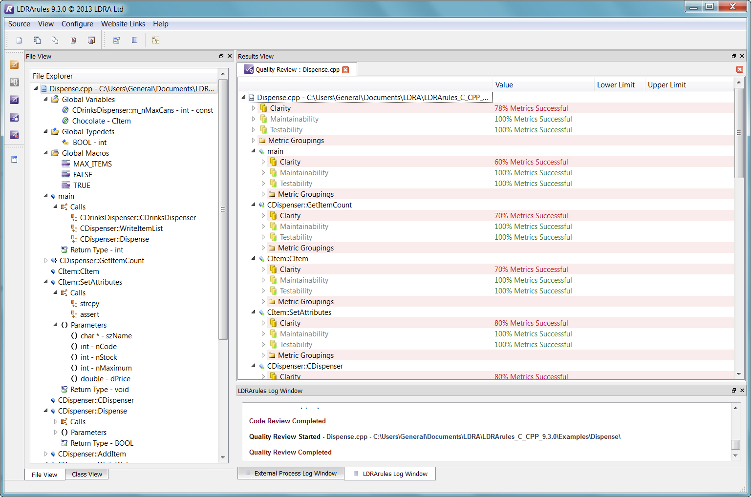
![]() |
LDRArules Quality Review |
- Ellemtel
- Meyers Effective C++ and Effective STL
- Henricson/Nyquist Industrial Strength C++
- Sutter Exceptional and More Exceptional
- C++ and C++ Coding Standards
- SPARK Ada Subset
- JPL (The Power of 10)
- Ravenscar Profile
Adherence to Programming Standards Offers Many Benefits
Compliance with programming standards enables developers to:
- Promote portability and avoid unexpected results
- Ensure there is no reliance placed on compiler or platform-specific constructs
- Identify unreachable or infeasible code which often indicates a defect that will, at the very least, impact software maintainability
- Prohibit certain language constructs known to be a source of common errors
- Measurably reduce program complexity
- Improve program testability, easing standard compliance and certifiability
The ability to quickly and easily analyse software against these standards delivers tangible benefits to the development team in terms of both code quality, consistency, and reduced timeto- deployment.
LDRArules continues to advance automated code analysis and testing tools for the highly complex security- and safety-critical markets common in industry sectors such as aerospace, automotive, energy, industrial controls, medical, military, and transportation.


